| 當前位置:首頁->方案設計 |
|
| 動態調整合適的輸出電壓 |
|
|
| 文章來源:永阜康科技 更新時間:2024/4/9 11:04:00 |
在線咨詢: |
| |
電源通常設置為固定輸出電壓,以為電氣負載供電。然而,有些應用需要可變的供電電壓。例如,在某些情況下,如果根據相應的工作狀態調整內核電壓,微控制器可以更有效地運行。本文將展示如何使用為此目的而開發的專用數模轉換器(DAC)來即時調整電源的輸出電壓。
電壓轉換器的輸出電壓通常通過電阻分壓器設置。這對于固定電壓非常有效。但是,如果要改變輸出電壓,則必須調整分壓器的電阻值之一。這可以通過電位計動態完成。圖1顯示了一個這樣的簡單電路,它使用降壓拓撲結構的開關穩壓器IC。

圖1.電阻路徑中有電位計以調整輸出電壓的開關穩壓器
遺憾的是,在許多應用中,帶有電位計的電路(如圖1所示)并不是很實用。常常必須利用數字信號來設置電壓。一個不錯的方案是將較小的正或負電流饋入FB節點。專門為動態調整輸出電壓而開發的小型DAC可用于此目的。
圖2顯示了一個電路實例,其中包含一個未明確指定的電壓轉換器,LTC7106DAC插入反饋路徑的接線中。原則上,任何帶有外部可接觸反饋引腳的電壓轉換器都可以這樣運行。
LTC7106具有一個電流輸出,其電流饋入電阻分壓器,因此對于不同的輸出電壓,開關穩壓器IC的基準電壓出現在開關穩壓器的FB引腳上。這樣,當FB引腳收到所需的調節電壓時,輸出電壓即被設定。
與許多其他具有電流輸出的DAC不同,LTC7106設計為只要不存在有效的數字命令,IDAC引腳上就沒有電流流動。因此,在電路啟動期間不會設置不需要的電壓。

圖2.用于動態調整開關穩壓器輸出電壓的LTC7106 DAC
LTC7106是一款7位DAC,可根據應用需要以每LSB 1 µA或每LSB 4 µA的方式運行。最高分辨率是通過每LSB 1 µA實現的。建議將開關穩壓器的電阻分壓器設置為每LTC7106 LSB 1 µA。
電流DAC的輸出在正范圍內具有±0.8%的精度,在負范圍內具有±1.5%的精度,每種精度都是在允許的全部溫度范圍內測定的。

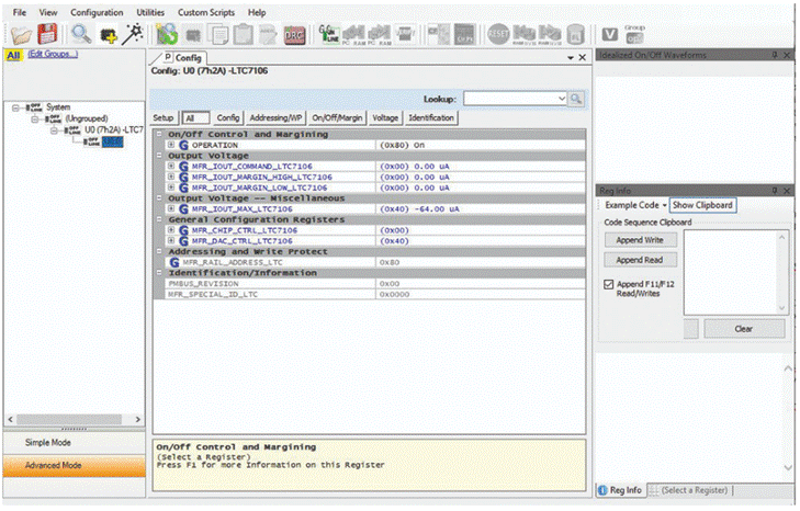
圖3.LTpowerPlay圖形用戶界面,通過PMBus或I2C控制LTC7106
圖3顯示了圖形用戶界面LTpowerPlay,可利用它來輕松地對LTC7106進行編程。
當然,即使在采用LTC7106的電路中,輸出電壓的可調范圍也存在限制。開關穩壓器或線性穩壓器只能產生預期的電壓。線性穩壓器或降壓開關穩壓器只能產生低于輸入電壓的輸出電壓。另外,建議檢查電壓轉換電路以確保控制環路穩定,并且輸出電壓紋波在期望輸出電壓的合理范圍內。
利用LTC7106等小型電流型DAC可以輕松實現輸出電壓的動態調整。該功能設計為以盡量少的接線實現可靠運行。 |
| |
|
|
|
|
|
| |
| |
| |
 |
您可能對以下產品感興趣 |
 |
|
 |
| 產品型號 |
功能介紹 |
兼容型號 |
封裝形式 |
工作電壓 |
備注 |
| ACM8635 |
2×20W+40W, 2.1通道 (2×6Ω+4Ω, 18V, THD+N =10%) |
|
QFN-40 |
4.5V-21V |
2×21W+1×42W 2.1聲道數字輸入D類音頻功率放大器、具有豐富的DSP音效處理以及ClassH動態升壓功能 |
| ACM8687 |
2×41W, 立體聲 (6Ω, 24V, THD+N <1%);
2×33W, 立體聲 (4Ω, 18V, THD+N = 1%) ;
1×82W, 單通道 (3Ω, 24V, THD+N <1%) |
TAS5805/ACM8625/ACM8628/ACM8622/ACM8623 |
TSSOP-28 |
4.5V-26.4V |
內置虛擬低音/3D環繞音效等算法、41W立體聲/82W單通道數字輸入功放芯片 |
| ACM8623 |
2×14W, 立體聲輸出(4Ω, 12V, THD+N = 1%); 2×10.5W, 立體聲輸出 (6Ω, 12V, THD+N = 1%) |
ACM8622/ACM8625M/ACM8625P/ACM8625S/ ACM8685/ACM8628/TAS5805/AD82128 |
TSSOP-28 |
4.5V-15.5V |
I2S輸入15W雙聲道數字功放IC |
| ACM8629 |
2×50W,立體聲模式(4Ω, 24V, THD+N = 1%);100W,1×100W單聲道模式(2Ω, 24V, THD+N = 1%)
|
|
TSSOP-28(散熱片朝上,支持外接散熱器) |
4.5V-26.4V |
50W立體聲/100W單聲道、數字輸入音頻功放芯片,內置DSP多種音頻處理效果 |
| ACM8625S |
2×40W, 立體聲輸出 (6Ω, 24V, THD+N = 1%) /82W,單聲道輸出 (3Ω, 24V, THD+N = 1%) |
TAS5805/ACM8625/ACM8628/ACM8622 |
TSSOP-28 |
4.5V-26.4V |
2×40W立體聲、數字輸入D類音頻功放芯片、 內置DSP音效處理算法 |
| ACM8685 |
2×32W, 立體聲輸出(8Ω, 22V, THD+N = 10%) |
ACM8622/ACM8625/ACM8628 |
TSSOP-28 |
4.5V-26.54 |
2×26W立體聲/52W單聲道、內置DSP虛擬低音等多種音頻處理效果、數字輸入音頻功放芯片 |
| ACM3129 |
2×57W, 1% THD+N, 24V, 4Ω, BTL ;
1×110W, 1% THD+N, 24V, 2Ω, PBTL |
|
TSSOP-28(散熱片在背部,支持外接散熱器) |
4.5V-26.4V |
2×57W/110W高性能D類音頻功放,超低功耗、展頻功能、動態調整升壓Class H |
| ACM3108 |
2×25W, 1% THD+N, 16V, 4Ω, BTL ;
1×50W, 1% THD+N, 16V, 2Ω, PBTL
|
AD52068/TPA3110 |
TSSOP-28 |
4.5V-16V |
動態調整升壓CLASS H功能、25W雙聲道/50W單聲道D類音頻功放IC |
| ACM3128 |
2×32.5W, 1% THD+N, 24V, 8, BTL;
1×65W, 1% THD+N, 24V, 4, PBTL;
2×42W, 1% THD+N, 24V, 6, BTL;
1×84W, 1% THD+N, 24V, 3, PBTL;
2X48W, 1% THD+N, 22V, 4, BTL; |
AD52090/TPA3110 |
TSSOP-28 |
4.5V-26.4V |
動態調整升壓CLASS H功能、40W立體聲/80W單聲道D類音頻功放IC |
| ACM8615 |
21W, 單聲道輸出(8Ω, 20V, THD+N = 1%)
26W, 單聲道輸出 (8Ω, 20V, THD+N = 10%)
|
|
QFN-16 |
4.5V-21V |
內置DSP、I2S數字輸入20W單聲道D類音頻功放IC |
| ACM8625P |
2×33W, 立體聲輸出(6Ω, 21V, THD+N = 1%)
51W, 單聲道輸出 (8Ω, 21V, THD+N = 1%)
|
ACM8622/ACM8625M/ACM8628 |
TSSOP-28 |
4.5V-21V |
I2S數字輸入33W立體聲D類音頻功放芯片、內置DSP小音量低頻增強等算法 |
| ACM8622 |
2×14W, 立體聲輸出(4Ω, 12V, THD+N = 1%);
2×10.5W, 立體聲輸出 (6Ω, 12V, THD+N = 1%) |
TAS5805/ACM8625/ACM8628 |
TSSOP-28 |
4.5V-14.5V |
內置DSP音效處理算法、2×14W立體聲/ 1×23W單聲道、數字輸入D類音頻功放IC |
| ACM8625 |
2×26W, 立體聲輸出(8Ω, 22V, THD+N = 1%)
2×32W, 立體聲輸出 (8Ω, 22V, THD+N = 10%) |
TAS5805/ACM8628/ACM8622 |
TSSOP-28 |
4.5V-26.4V |
I2S數字輸入26W立體聲D類音頻功放芯片、內置DSP小音量低頻增強等算法 |
| ACM8628 |
2×41W、立體聲 (6Ω, 24V, THD+N = 1%) ;
2×33W, 立體聲 (4Ω, 18V, THD+N = 1%) ;
1×82W, 單通道 (3Ω, 24V, THD+N = 1%) |
TAS5805/ACM8625/ACM8622 |
TSSOP-28 |
4.5V-26.4V |
2×41W立體聲 /1×82W單通道數字輸入功放、內置DSP小音量低頻增強等算法 |
|
| |
|
| |
|
|