在工業自動化和精密運動控制領域,ADI TMC5240 作為一款高性能步進電機控制器和驅動器 IC,其開發調試過程中的環境搭建效率可能會對產品開發調試造成影響。為了方便客戶快速的驗證和落地實施產品方案,本文提供一套已驗證的測試方案。通過結合圖形化配置工具與代碼移植方法,開發者可在 2-4 小時內完成電機基礎功能驗證,并快速搭建實戰測試環境。
ADI TMC5240 基本性能介紹
ADI TMC5240 是一款智能高性能步進電機控制器和驅動器 IC,具有串行通信接口 (SPI、UART) 和廣泛的診斷功能。它結合了靈活的、經過抖動優化的斜坡生成器,用于自動目標定位,并配備了業界最先進的步進電機驅動器,基于內置的 256 微步進分度器,以及兩個完全集成的 36V、3.0A (最大) H 橋和無耗散的集成電流檢測 (ICS)。下圖 (圖1) 為它的產品特性:

圖1 ADI TMC5240 產品特性
性能亮點
1、能效優化
- • 超低導通電阻:RDS (ON) (HS+LS):230mΩ 典型值 (TA=25°C)
- • 整機功耗降低 30% (實測對比 TMC5130)
2、控制升級
- • StealthChop2™ 靜音技術
- • 8 段式 S 型加減速曲線
- • 支持 ±5% 電流精度補償
3、集成優勢
- • 單芯片集成運動控制 + 驅動 + MOSFET
- • PCB 占位面積減少 40%
4、集成保護

圖2 集成 MOS,極少的 BOM,僅內存卡大小
TMCL-IDE 與 EVAL 評估板配置
搭建測試環境需準備以下硬件設備:
- • TMCL-IDE + TMC5240-EVAL 評估板 (圖形化界面快速地配置電機基礎參數)
- • STM32F103 最小系統板 + TMC5240-BOB (將上位機生成配置代碼移植到 MCU)
- • 42 步進電機
- • 電源連接線等
TMCL-IDE 是 TMC5240 配套的圖形化配置工具,結合 TMC5240-EVAL 評估板,開發者可以快速完成電機參數的初始化配置,使電機能夠快速進入預期性能狀態。下圖 (圖3) 為 TMC5240-EVAL 評估板與電機連接動態效果。由于本章主要介紹 TMCL-IDE 到 MCU 的代碼移植,因此具體的配置步驟此處不再一一列出,如有需要可通過文末聯系獲取相關教程。

圖3 TMC5240-EVAL 評估板與電機連接效果
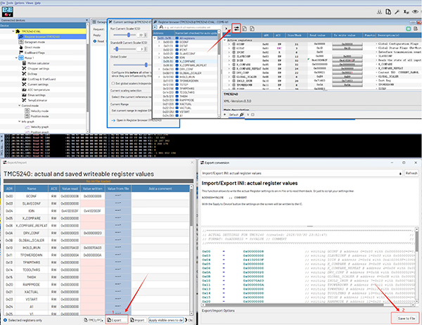
完成配置后,根據下圖 (圖4) 紅色框標記步驟,通過 TMCL-IDE 導出配置文件及初始化代碼。

圖4 代碼導出界面
STM SPI 代碼配置
導出配置文件后,接下來進行 STM32 SPI 驅動配置。ADI TMC5240 采用 SPI 接口 (MODE3,40bit) 與主控 MCU 通信。下圖 (圖5) 是 TMC5240 SPI 接口的時序規范,主要描述了 SPI 總線通信的信號時序要求。

圖5 TMC5240 SPI 接口的時序規范
為了確保代碼兼容性,本次 SPI 通訊是基于模擬 IO 的方式實現的,它能夠兼容任何 MCU 系統。下圖 (圖6) 展示了 STM32 模擬 SPI MODE3 的一部分驅動代碼。若需要完整的項目文件,可通過文末方式獲取。

圖6 STM32 模擬 SPI MODE3 部分驅動代碼
測試環境搭建與驗證
將生成的配置代碼移植至 STM32,并通過 SPI 寫入 TMC5240-BOB 板子即可搭建完成一個實際測試環境。如下圖 (圖7) 所示為測試環境實物連接動態效果:

圖7 測試環境實物連接效果
如下圖 (圖8) 所示,該測試環境通過 STM32 單片機與 TMC5240-BOB 板進行 SPI 通信,實時監測并顯示驅動器內部溫度及故障狀態,實現了無傳感器條件下的關鍵參數讀取功能。

圖8 無傳感器讀取內部溫度、故障等
集成庫
為了簡化寄存器寫入的過程,作者整理了一份庫函數代碼。如下圖 (圖9) 展示了部分代碼,這套代碼已通過實例封裝了電機的相關配置,并提供了多個常用函數,這些函數能方便開發者快速上手進行調試。
--設置電機電流
--設置微步模式
--設置電機目標位置 (步/微步)
--設置電機速度
--獲取電機當前位置
--獲取電機當前速度
--使用可配置的減速停止電機
--緊急停止電機 (無減速)
--獲取 TMC5240 驅動的狀態

圖9 庫函數代碼示例
總結
本文主要介紹了 ADI TMC5240 快速測試環境的搭建方法,通過該方案,開發者可在 2-4 小時內完成電機基礎功能驗證,縮短開發周期。 |